What is the correct order of steps to create an Integration Service from scratch?

Which two policies can be changed by redeploying an exisitng policy project?
What are the correct sequence of steps to define the operations in a service interface?

What are two methods for configuring a Highly Available IBM App Connect Enterprise installation?
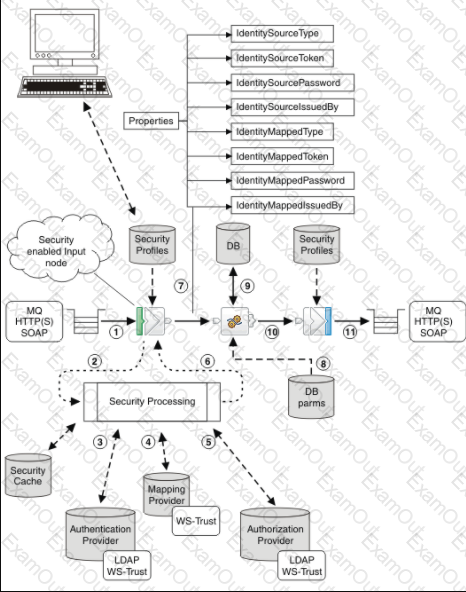
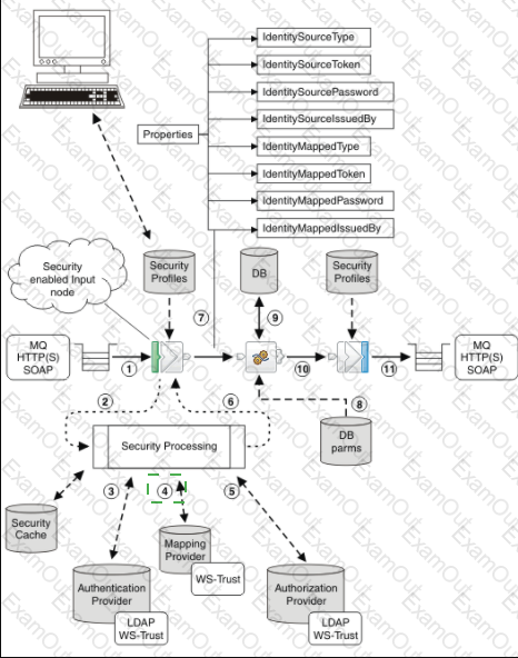
The message flow security manager can be invoked by configuring a security enabled input node. The following diagram shows an example message flow and gives an overview of the sequence of events that occur when an input message is received by a security enabled input node in the message flow. Select the number that would interact with LDAP.


According to the API resource pictured above, there are three possible HTTP Return Codes: 400, 404, 200. What is one way to set a HTTP Return code as 400 using ESQL?
Which statement is true about shared libraries?
The following flow receives order messages on an MQInput node then uses a Compute node to do some processing and sends MQ messages to two warehouses on two different queues.

The compute node routes the message to two MQOutput nodes connected through terminals Out1 and Out using the following ESQL expressions.
PROPAGATE TO TERMINAL 'out1; RETURN TRUE;
After deploying the flow, the solution developer noticed that the second queue always receives an empty message. To fix this issue, which ESQL expression lines should be used in the Compute node instead?
When referencing a policy within a node configuration, what is the format of the reference?
Where does the data get pulled from during an extract migration in IBM App Connect Enterprise?


